The adaptTo() 2025 Conference Recap
The adaptTo() Conference is the premier AEM developer conference in Europe, and is one of the few major conferences that anyone who is a technologist in the Adobe Experience Cloud space should be attending each year. Top AEM pros as well as a large number of Adobe technical leaders speak at the conference each year, many times previewing and introducing tech that you'll want to be using in the coming year.
If you're an AEM professional and weren't able to make it to the adaptTo() conference this year, here is a recap of what you missed!
Kicking it off: the First-Annual adaptTo() Pre-Conference Bike Ride!
The first-annual adaptTo() pre-conference bike ride took place in Berlin the day before the first sessions, on 28 September 2025. Attendees toured the sights around Berlin, ending off at the Kulturbrauerei - venue for the adaptTo() Conference. In addition to the fresh autumn air and scenery, we got a chance to have some great conversations with attendees on what they were most looking forward to in the conference to come, including some words from the conference's master of ceremonies, Roman Müller!
adaptTo() Conference Highlights
The AEM & Edge Delivery landscape is so broad, with so many facets to an "average" implementation, that a technical conference such as this is invariably going to have sessions that are deeply-applicable to some folks more than others. As such, with the classes of projects that we've been tackling, the following were the sessions I found most interesting:
On Running 1000 Applications on AEMaaCS
Jörg Hoh and Pramod Hirole opened the conference with a GREAT session on AEM site reliability - from probably the most-experience AEM SRE in the world. Jörg is an SRE with the AEM Cloud Service team, and presently AEMaaCS has FIFTY THOUSAND running instances, and over 1000 distinct customer applications.
With a new release of AEM every week, new feature releases every month and AEM's ridiculous flexibility constantly creating what Jörg appropriately termed as Interesting applications 😊
And with what was the first of many insightful pull quotes of the conference:
“Unfortunately not all good practices are documented in a useful way.”
As someone who's spent the last 15 years reading AEM documentation, I can attest to that.
Some other interesting notes:
- Reliable behavior depends on no flakiness & reliable behavior. An application with a short startup time = good for elasticity. And such an application has to work reliably even with an empty cache
- Another great quote: "A fast 429 is better than a slow 503”
- Moving lots of tasks from runtime to build-time makes startup faster
- Not ALL traffic needs to route to AEM, route some front-end Fastly traffic to an agent, etc
Challenges when operating 1000+ different AEM applications
The AEM Redirects Compass – Masoud & Martin
This was another great talk to summarize all of the many ways that redirects can be done in AEM. It's like they took my summarizing talk that I did on AEM redirects while mountain biking, and made an actually-useful talk on it. :)
Pull quote:
Many of us inherited the “CSV of Doom”
(I had to define what a "CSV of Doom" was to the new developer next to me, but we've all been there - a 100k-line CSV with random redirects to handle. )
- Both “system driven” and “Business-driven” redirects reasons for being, and both need to be handled in appropriate ways
- It's hard to believe that after 10 years, vanity URLs are still not multi-tenant and this problem hasn't been solved OOTB
- A great explanation of the new pipeline-free redirects functionality
- An admonition to SCHEDULE REGULAR REDIRECT AUDITS – with an emphasis on fixing/removing stale entries
The Redirect Compass: Managing Redirects in AEM Projects
Edge Workers on Adobe Managed CDN – Quentin & Marius
Quentin Veccio and Marius Petria gave a GREAT talk on Edge Workers (or Edge Functions) AEM & Edge Delivery, and this sort of snuck in as one of the more potentially-transformative talks of the day - in terms of what should we all know how to use and take advantage of in the new year.
Note: I'll be writing more on this soon.
As a note, though, Edge Compute will end up as a separate SKU in AEM, though Edge Authentication will be included in the base product.
Edge Functions and OIDC Authentication in Adobe Managed CDN
Crawl-Ready AEM: Adapting Content for LLM Efficiency and AI Search – Sinem & Flavio
LLM optimization / generative engine optimization (GEO) is a topic that we are all going to need to take a lot more seriously in the coming year.
The note in the presentation: “people don’t go to websites as much anymore” – but intent and "how often is your brand mentioned" is a big deal.
LLM Optimizer is a new tool from Adobe to specifically improve LLM brand visibility, and went from concept into GA in only a few months this past year. It's such a new thing, that wasn't even fully conceptualized at Adobe Summit this year - it's that new, but is already in production.
-
An example: on Adobe.com, Adobe saw 34% drop in CTR if there’s AI overview on Google Search.
-
In around 2 weeks Elmo will be GA, and they’ve got over 50 customers already
-
On Adobe.com:
- Adobe got 200% increase in LLM visibility
- 41% increase in traffic from LLMs
· Crawl-Ready AEM: Adapting Content for LLM Efficiency and AI Search
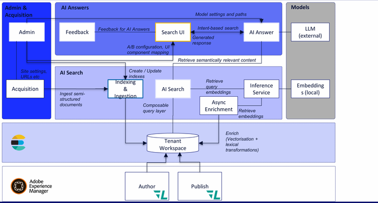
Bringing intelligence on content in AEM with Content AI
Nitin & Fabrizio went through a talk on the new Content AI capabilities in AEM, which is entirely new infrastructure and gear that's provisioned as a part of AEM as a Cloud service.
Powered by Elasticsearch, this is a new RAG-enabled search for AEM that does a number of things:
-
Does RAG using the indexes on data that’s in the JCR
-
Could pull in semi-structured content from outside the JCR
-
May eventually (but not right now) pull in EDS index data and index this as well
-
This works on both Author & Publish tiers.
-
Content AI solutions currently are:
- Content Hub
- Sites Optimizer
- LLM Optimizer (Elmo)
- Generate Variations
Bringing intelligence on content in AEM with Content AI
Finally Replacing the Groovy Console - the ACM Tool
We've all been using the Groovy Console for since just after the fall of Napoleon II, and as it's very much grown long in the tooth it's high time for some smart developers to create something amazing to replace it. Krystian and Tomasz presented the ACM tool, an advanced scripting tool installable with a single package that works on AEM 6.5 (all service packs including 6.5.0), AEM 6.5 LTS and AEM as a Cloud Service. It has a TON of amazing features.
-
Live output, live compilation, vscode-like execution
-
Jobs survive refreshes
-
Prevents multiple concurrent executions
-
Persists history
-
Use cases like:
- Automate content updates in bulk
- Permission updates
- Migrating content (moving content to content fragments
- Report generation
- Data import
· Repo: https://github.com/wttech/acm
Can't we just automate this? Permissions & content updates as-a-code with ACM Tool
AEM / Edge Delivery Dual-Paced Content Workflows – Arko & Divanshu
Adobe AEM Champions Arko & Divanshu gave a great talk on dual-paced content workflows, with hybrid projects using both AEM as a Cloud Service ("classic" AEM) and Edge Delivery services.
It's something that probably can't be talked about enough - that the fact that Adobe is presently licensing both of these powerful technologies side-by-side means that you have the opportunity to not go all-in on one of them, if both technologies make sense to employ.
Mastering the 6.5 LTS Upgrade
A big topic at last year's adaptTo() was the official announcement of running AEM on JDK 17, and the impending release of what was later to be known as AEM 6.5 LTS. Now that 6.5 LTS has been out for some time, Mohit from Adobe gave a great run-down on real-world experience with AEM 6.5 LTS upgrades, considerations that one should have when upgrading, and learnings on how to design your 6.5 LTS upgrade project.
Some notes from his talk:
-
As noted earlier, 6.5 LTS now runs on runs on JDK 17 and JDK 21. A note from the Q&A though - there are no imminent plans to make it work on Java 25.
-
The first service pack was just released for 6.5 LTS
-
Handlebars & Guava were removed, among other things
-
Why a 6.5 LTS upgrade?
- It's got the latest JVM
- It will have long-term support (i.e. no, Adobe is not about to tell you that you need to move to the cloud - this will be supported for quite some time.
- Because new Tomcat & JBoss supports new APIs, it means you now can put AEM inside of Tomcat or JBoss
Mastering the AEM 6.5 LTS Upgrade - adaptTo() 2025
AI-powered AEMaaCS Migrations
Dinesh gave a demo of a fascinating application of LLMs and AI to solve things that we would really LIKE an AI to deal with: the mindless drudgery of an AEMaaCS refactoring & migration.
He demo'ed a new service that is in the works right now, which is an AI-powered service to help AEM Cloud Service migrations.
The whole idea is a service where you upload the git project of the AEM on-prem codebase as a ZIP in the Cloud Acceleration Manager UI, and a set of AI tools make this smoother.
The service has a few components to restructure AEM projects to comply with AEM as a Cloud Service requirements, separate code & content, and then be able to generate artifacts for deployment. A Code Transformer routine has heuristics for detecting incompatible code and applying AI-driven transformers to generate compatible Java code for the cloud.
It would do things like:
- Identify incompatible constructs
- Replace event listeners with event handlers and conver schedulers into Sling Jobs
- Replace replication code with Sling Distribution APIs to align with AEMaacS standards
- Incompatible assets API to AEM-Upload utility code
· Upcoming features will include:
- Dispatcher converter
- Index converter
- Workflow migrator
DON’T PANIC - A Primer on Being an AEM Site Reliability Engineer
This was one of my favorite talks of the whole event - a series of great examples on how to approach website issues as a calm, collected, organized Site Reliability Engineer (SRE). I'll put a few of my notes in here, but will likely replace them with the actual talk once the video is out - this was a masterful talk by Dominik and Grant.
Don't Panic! Preparing Your AEM Projects for Real-World Scale and Complexity - adaptTo() 2025
Deep Dive on the new Adobe Commerce Cloud Service – Irmi & Asli
This was a talk that I would have LOVED to have seen at Adobe Summit when Adobe was first rolling out Adobe Commerce Cloud Service, with more notes, diagrams and demonstrations showing how it fits into the mix. I live for diagrams like this.
Also, however, as a Dance Dad I had to massively appreciate Irmi positively rocking hot pink pumps and pink sparkle cue cards, it was thoroughly epic.
- They demonstrated a Product Recommendation block a Sensei block and other uses of Commerce Cloud Service, with blocks authored in Document Authoring (DA).
- Demonstrated again how much we need to have experience with the new Commerce drop-ins & boilerplate
- No longer have any direct access to Commerce Cloud Service, no more PHP development
- Requests no longer go directly to commerce, they go through an API mesh, via Adobe Developer Consolei
- They also integrated Workfront into the AEM Sidekick which is something I've always wanted to do, and I forgot to ask her how they went about doing that!
- They noted that things get more complex when you want to color outside the lines
Adobe Commerce as a Cloud Service: A Deep Dive into the Future of Commerce
AEM Assets Trust & Governance – Radu from Adobe
Radu gave a flew-too-much-under-the-radar talk on some rather important (but less "flashy") new features in AEM Assets.
These two experimental features:
- Native Malware Scanning: protecting asset ingestion pipeline
- Authenticity & Provenance: content traceability through invisible watermarking. Of course, I had to look up a great word here - "provenance", which is the origin and history of something, a record of something that proves where it came from and how it came to be, and therefore its authenticity.
Asset Trust & Governance: one needs to be able to constantly validate:
- That assets are malware-free and are free from tampering, and you know who can access & modify them
- That assets are authentic, they have a proven origin and have watermarking & metadata, and haven’t been changed since creation
New: Assets Pre-Processing Stage
Asset pre-processing can be enabled or disabled, and is re-tryable
Malware scanning in Assets
- Custom integrations with Sling Commons Clam, Apache Sling Clam and ClamA
- On CS, there’s no real way to have local storage where we could do malware scanning
- But now there’s this pre-processing framework, can run uploaded assets into a quarantine folder
- Quarantine folder has ACLs on it, all you can do in the folder is delete or un-quarantine or download to a container
Invisible Watermarking
How are you going to tell when something has been created by AI, created by Photoshop, modified, etc? How do you store that persistently and invisibly, so that even after it's been re-shared to Facebook, you know where that JPEG came from?
-
Content authenticity should be guaranteed for every asset
-
You need to provide info for:
- Who created it
- When was it created and how was it created (AI, editor, etc)
- What edits have been made
-
The Content Authenticity Manifest is encrypted
-
Generative Adverserial Network (GAN) is used for validation, you can throw an asset at it no matter what size
Bertrand – Illustrated History of Sling
This talk was an absolute INSTANT CLASSIC and I'll not try to summarize it for now until the actual talk comes out.
He noted how Sling has been "out of fashion" for some time, but that “Out of fashion” is a stable state. :)
He went on to give a fabulous history of Sling, and punctuated each major section with a song on his self-designed kazoo.
The adaptTo() Recap Podcast
Just like last year's adaptTo() 2024 recap, we've recorded a 2025 adaptTo() Recap podcast that will be going live shortly! Check back soon, as I know so many of you prefer the podcast format to a long blog post.
Hope to see you all at adaptTo() 2026!!
About the Author
Like what you heard? Have questions about what’s right for you? We’d love to talk! Contact Us